Gate Booster 第 4 期:发帖瓜分 1,500 $USDT
🔹 发布 TradFi 黄金福袋原创内容,可得 15 $USDT,名额有限先到先得
🔹 本期支持 X、YouTube 发布原创内容
🔹 无需复杂操作,流程清晰透明
🔹 流程:申请成为 Booster → 领取任务 → 发布原创内容 → 回链登记 → 等待审核及发奖
📅 任务截止时间:03月20日16:00(UTC+8)
立即领取任务:https://www.gate.com/booster/10028?pid=allPort&ch=KTag1BmC
更多详情:https://www.gate.com/announcements/article/50203
解读Metis PoS“排序池”:权利下放,通往去中心化Rollup之路
作者:Gou,Foresight News
DBA 联合创始人 Jon Charbonnea 曾表示:现在所有的 Rollup 都不是真正的 Rollup。
之所以会有这样极端的观点,有一个很重要的原因就是目前几乎所有的 Rollup 网络都采用了中心化的单排序器模式。对于采用了 Optimistic Rollup 的网络而言,虽然项目方本身大概率不会选择在排序器上作恶,但一旦排序器被攻击或者被其他人控制,就可能会造成灾难性的后果。即使不考虑安全性问题,单排序器也完全不具备抗审查的能力。
业内对排序器去中心化的讨论和倡议由来已久,而近期 Metis 率先给出了这个问题的一种答案。
为何排序器的去中心化如此重要?
在详解 Metis 的去中心化排序器方案之前,我们先要简要了解两个问题:排序器是什么?为什么排序器去中心化很重要?
以太坊之上基于 Rollup 的 Layer2 网络本质上是由一个独立的链以及以太坊上的「Rollup 合约」组成。与此同时,Layer2 网络还需要一个链下的排序器来接收 Layer2 上发生的交易,决定交易的执行次序,然后把交易打包为 Batch,传送给以太坊上的「Rollup 合约」。当以太坊上的「Rollup 合约」将传送来的 Batch 打包进块中,交易才会被最终确认。
本质上,Layer2 网络上交易真正意义上的「确认」仍然在以太坊上,而排序器就起到了在这中间的信息传递作用。
Metis 采用了 Optimistic Rollup 的方案,顾名思义,该 Rollup 方案的特点就在于假设 Batch 中所有的交易都是真实有效的,而不会去检查每笔交易。也正是因为此,加之交易被集中后再进行确认,基于 Optimistic Rollup 的 Layer2 网络交易费用很低。
目前的 Layer2 网络几乎都由项目团队运行,大家为了不「砸自己招牌」,极少会出现排序器中提交的交易无效的情况。虽然如此,但中心化的组建依然存在被攻击以及被强制要求剔除某些交易的可能性。对于将「无需许可」和「无需信任」奉为至上准则的加密货币世界,这显然不可接受,去中心化是必须要走的一条道路。
Metis 的去中心化之路
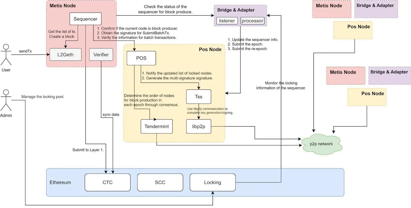
作为首批实践去中心化排序器的 Layer2 网络之一,Metis 为未来的道路提供了一个范本。这个范本不仅仅实现了排序器的去中心化,也同时提供了一个「去中心化 Optimistic Rollup」的解决方案。在这个范本中,实现排序器的去中心化存在着三个主要角色:管理员(Admin)、排序器和一个基于 PoS 的共识层。
**管理员(Admin):**Admin 的角色就是管理该去中心化系统,主要职责包括将符合要求的排序器添加进白名单、设定单个节点的质押上限以及设置区块奖励的释放速率。
**排序器池:**排序器池由多个被添加进白名单的排序器组成。在 Metis 中,排序器包括了负责 Metis 上交易排序和区块组建的 L2 Geth;负责与下文将提到的 PoS 共识层和其他外部模块进行交互的适配器模块,以及负责建立 Batch 并在多个排序器签名后将其提交给 L1 的 Proposer。
**PoS 共识层:**Metis 设计的 PoS 共识层是独立于 Metis 的存在,其主要职责是管理 MPC 签名。当存在多个排序器时,需要至少 2/3 的排序器签名才能将打包的 Batch 提交给 L1,而共识层就负责当排序器池中的排序器加入或退出时重新分片以及分配私钥等工作。
机制设计
在以上三个角色的合作下,Metis 的去中心化 Optimistic Rollup 初现雏形。其中,「管理员」将对整体网络的重要参数进行设置,并管理加入池中的排序器资格,使得协议方不再对此类事务有绝对的控制权,而是通过具体提案审定后交由管理员执行。
对于 Rollup 网络来说,去中心化进程中最困难的点莫过于排序器的去中心化,这是由于对排序器本身的管理也必须以去中心化的方式进行,并且需要尽可能实现高效与便利。
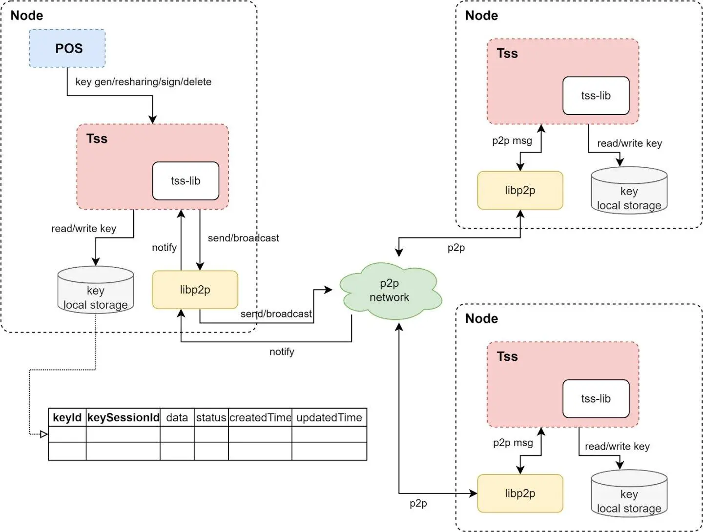
Metis 采用了基于 TSS 的 MPC 签名以及管理整个模块的 PoS 网络来实现对多个排序器签名权限的管理。
Metis 允许任意一个排序器决定一个 Batch 并由所有的排序器参与 MPC 签名,若签名数量超过 2/3 则认为该 Batch 有效,可以被提交至 L1 上的 Rollup 合约中。而排序器池进行的 MPC 签名则由 PoS 网络控制的另一个合约进行管理,当 PoS 网络无法检测到 MPC 地址时,会调用 MPC 模块触发密钥的生成。生成的密钥会在分片后分发给池中的每一个排序器,由排序器则会利用持有的密钥分片进行 MPC 签名。该模块的设置主要用于管理密钥的生命周期,包括多重签名生成、密钥重新共享、应用签名、删除签名等。
采用 TSS 则是由于其高容错、高灵活性的特点,TSS 不像多签需要在链上对每个签名进行校验,只需要将所有签名者的签名聚合后统一校验,提高了交易确认速率。此外,PoS 节点之间会通过单独的 Tendermint 通道进行通信,MPC 运行时的通信则是采用了 libp2p 协议。
代币质押
与 Optimism Rollup 的欺诈证明类似,该去中心化模型也采用了经济激励和惩罚机制来保证机制的运行。Metis 团队成员表示,最初排序器池将包含 5 个排序器,未来将会逐步增加,进入排序器池的排序器运营方需要质押至少 2 万枚 METIS。此外,上文中提到的 PoS 网络也将需要节点运营者质押 METIS。Metis 团队表示,此举可以「将本已有限的 METIS 流通量进一步减少,从而产生非常积极的催化作用。」
质押的 METIS 会在欺诈证明被挑战成功时被扣除,以保证排序器不会将无效交易包含在提交给 L1 的 Batch 中。
「权力下放」的先行者
Metis 的去中心化 Rollup 方案为 Layer2 向下一个阶段的迈进提供了一个很好的范本,无论在机制设计上,还是在经济机制的设计上都在保证权力下放的基础上对项目发展起到了推动作用。
将排序器完全交予社区可以通过社区自发的推动产生大量的衍生机会。一方面,对于参与者而言,去中心化就意味着某种程度上的竞争,因为排序器参与出块,类似于比特币网络中矿工的角色。各方为了争夺记账权会不断提高自身节点质量,从而自发地为网络带来更强的活性。Metis 表示,「这将是 Layer2 领域第一个社区真正参与运营的链。」
此外,由于排序器的去中心化,对于交易的排序也没有了「标准答案」,这为网络的 MEV 基础设施以及一系列应用的诞生与发展培育了土壤。MEV 之后,基于排序器质押的 METIS 代币,还可以衍生出流动性质押等一系列产品,进一步释放了 Layer2 基础设施金融化的潜力。
机制设计方面,对于由各方运营的排序器,Metis 并没有采用简单的多签,而是使用了更加方便实时添加或删除签名者的、基于 TSS 的 MPC 签名方案,使得排序器池的整体灵活性得到了提升。另一方面,2/3 的有效签名阈值、「可插拔」的签名方案等都对安全和效率做了很好的权衡。
虽然该机制设计充分考虑了安全性和效率,但为了去中心化而新加入的多个角色相较于传统单排序器必然会存在效率的下降,加之环节的增加可能会导致整体系统不稳定性的提高。尽管如此,Metis 作为首批提供了完整去中心化方案的 Layer2 网络,其在设计中的考量和权衡仍值得多方借鉴,而 Metis 也表示将持续讨论去中心化方案的潜在挑战和缺陷,以进行进一步改进。